Smart Health Checks
0.3.0-draft - trial-use
This page is part of the Smart Forms (v0.3.0-draft: R1 Draft) based on FHIR (HL7® FHIR® Standard) R4. No current official version has been published yet. For a full list of available versions, see the Directory of published versions
| Official URL: https://smartforms.csiro.au/ig/ImplementationGuide/csiro.fhir.au.smartforms | Version: 0.3.0-draft | |||
| Draft as of 2025-10-30 | Computable Name: SmartHealthChecks | |||
Copyright/Legal: Copyright © 2022+ Australian Government Department of Health and Aged Care - All rights reserved. This content is licensed under a Creative Commons Attribution-ShareAlike 4.0 International License. See https://creativecommons.org/licenses/by-sa/4.0/. |
||||
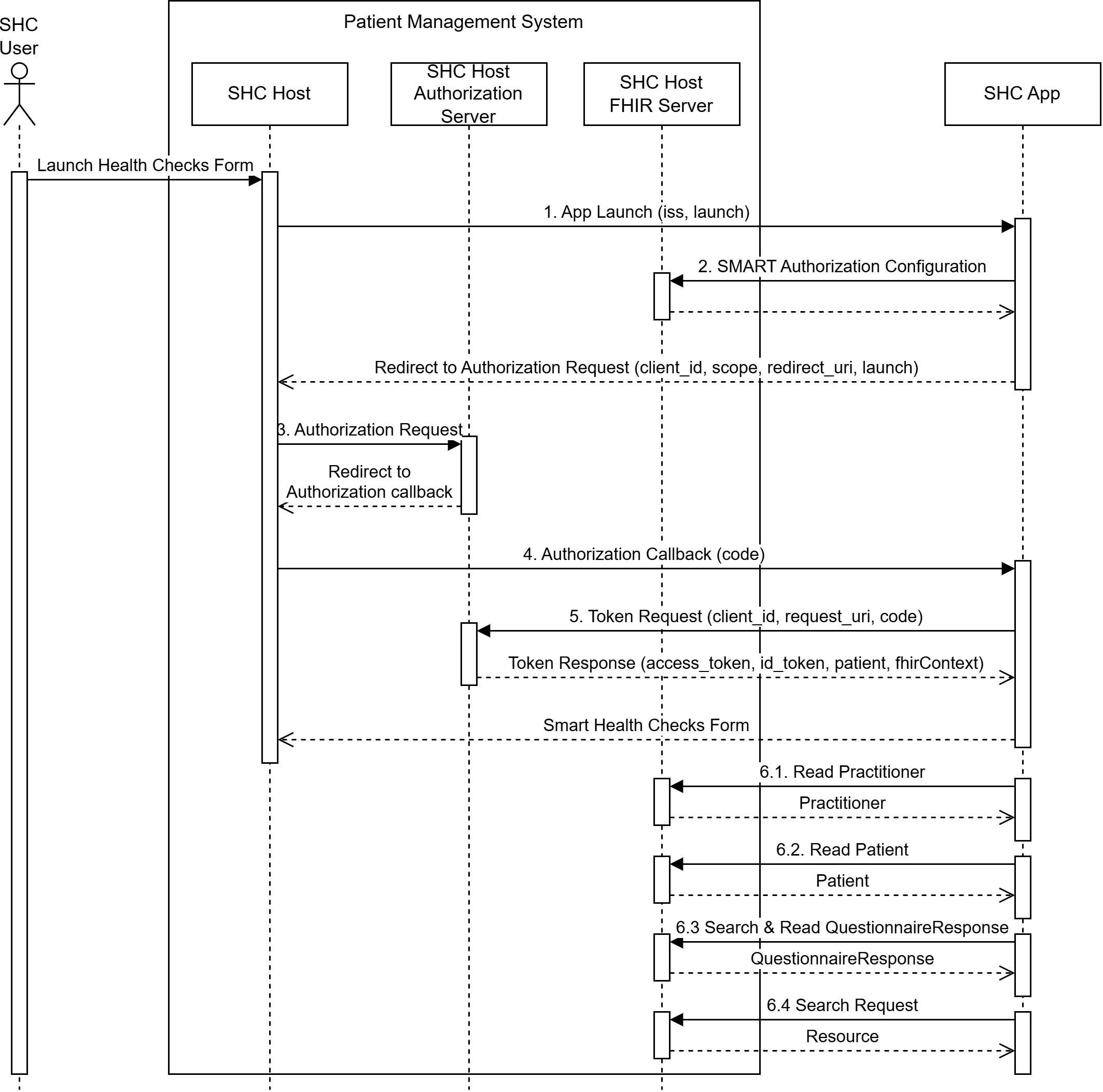
This implementation guide is provided to support the integration of the Smart Health Checks App within a patient management system enabling users to complete health check assessments such as the Aboriginal and Torres Strait Islander Health Check.
The Smart Health Checks App is a FHIR-based client application aimed at demonstrating effective undertaking of healthcare assessments. It leverages SMART App Launch, Structured Data Capture specification and AU Core to improve clinical workflow, enhance the usefulness of information in the practice record and improve interoperability of health information to support better clinical outcomes.
The Smart Health Checks App is based on the CSIRO Smart Forms App which was provided as a Reference Implementation of using FHIR standards and implementation guides to provide reusable software components that can be applied within Australian healthcare software systems to support uses cases such as national health check assessment forms.
The following figure provides an overview of the actors involved in the Smart Health Checks (SHC) solution.

The SHC App allows a user of the SHC Host to launch the SHC App for filling out a health check form prepopulated with authorized patient health information retrieved from the SHC Host FHIR Server and writeback the collected form data.
The SHC App actor is implemented by the CSIRO Smart Forms App.
The SHC Host allows a user to launch the SHC App within an embedded or externally launched web browser to fill out a health check form.
The SHC Host actor is implemented by the patient management system.
The SHC Host FHIR Server allows the SHC App to retrieve patient health information and writeback collected health check data.
The SHC Host actor is implemented by the patient management system.
The SHC Host Authorization Server allows the SHC App to request authorisation from the user to access patient health information to prepopulate and write back health checks data using the SHC Host FHIR Server.
The Smart Health Check App follows a standard set of interactions which are summarised as:

Writeback Extract Transaction: The health check form data extracted from a completed form as FHIR Resources are written back to the SHC Host FHIR Server as transaction Bundle.


Package hl7.fhir.uv.extensions.r4#5.2.0 This IG defines the global extensions - the ones defined for everyone. These extensions are always in scope wherever FHIR is being used (built Mon, Feb 10, 2025 21:45+1100+11:00) |
Package hl7.fhir.au.base#6.0.0-ballot This implementation guide is provided to support the use of FHIR®© in an Australian context. (built Wed, Jul 30, 2025 04:56+0000+00:00) |
Package hl7.fhir.uv.extensions.r4#1.0.0 This IG defines the global extensions - the ones defined for everyone. These extensions are always in scope wherever FHIR is being used (built Sun, Mar 26, 2023 08:46+1100+11:00) |
Package hl7.fhir.uv.ipa#1.1.0 This IG describes how an application acting on behalf of a patient can access information about the patient from an clinical records system using a FHIR based API. The clinical records system may be supporting a clinical care provider (e.g. a hospital, or a general practitioner), or a health data exchange, including a national health record system. (built Wed, Mar 19, 2025 14:34+0000+00:00) |
Package hl7.fhir.au.core#2.0.0-ballot This implementation guide is provided to support the use of FHIR®© in an Australian context, and defines the minimum set of constraints on the FHIR resources to create the AU Core profiles. This implementation guide forms the foundation to build future AU Realm FHIR implementation guides and its content will continue to grow to meet the needs of AU implementers. (built Thu, Jul 31, 2025 00:07+0000+00:00) |
Package hl7.fhir.uv.extensions.r4#5.1.0 This IG defines the global extensions - the ones defined for everyone. These extensions are always in scope wherever FHIR is being used (built Sat, Apr 27, 2024 18:39+1000+10:00) |
Package hl7.fhir.uv.sdc#4.0.0-ballot The SDC specification provides an infrastructure to standardize the capture and expanded use of patient-level data collected within an EHR. (built Tue, Dec 17, 2024 01:47+0000+00:00) |
Package hl7.fhir.uv.tools.r4#0.8.0 This IG defines the extensions that the tools use internally. Some of these extensions are content that are being evaluated for elevation into the main spec, and others are tooling concerns (built Tue, Aug 5, 2025 20:09+1000+10:00) |
Smart Forms is also dependent on:
In addition, the following FHIR implementation guides are referenced:
This document is a working specification that may be directly implemented by FHIR®© system producers.
FHIR®© connectathon events are key to the verification of the guide as being suitable for implementation. This implementation guide will be used as the basis for Australian connectathon events.
This guide is divided into several pages which are listed at the top of each page in the menu bar.
This guide is the product of collaborative work undertaken with participants from: